Cadastro de Produtos
O Cadastro de Produtos tem muita importância para os processos que ele é utilizado, quanto mais completo as informações, melhor será a extração de dados e otimização de processos para completar as operações.
Na Janela " Produtos " é onde fazemos o cadastros de todos itens que a empresa trabalha, e utiliza para produção.
Informações importantes como:
- Empresa
- Organização
- Chave de Busca - Código para facilitar a localização do item em processos do sistema
- Nome /Descrição
- Categoria de Produto
- Tipo de Produto
- UDM - Unidade de medida que a empresa trabalha com o item.
- NCM - Nomenclatura Comum do Mercosul, utilizado para operações Fiscais.
- CEST - Código Especificador da Substituição Tributária, utilizado para operações Fiscais.
- SPED - Informações para gerar Arquivo SPED.
Esses campos, são essências para um cadastro básico de Produto.
1.1) Aba " Lista de Materiais " - é utilizado para adicionar itens ( MP ), que são necessários para produzir o Produto Acabado ( PA ), montar a estrutura para produção do PA.
1.2) Aba " Substituto " - define produtos que podem ser usados como alternativas de substituição para o produto selecionado.
1.3) Aba " Relacionado " - os Produtos adicionados nessa aba, se tornam como " Sugestão " de Vendas para ser oferecido ao cliente nas operações.
1.4) Aba " Reabastecer " - é onde vamos configurar um esquema de quantidades ( Minímas e Máximas ), para esse item ser armazenado. Define o tipo das quantidades de reabastecimento. Isto é usado para a geração de pedidos automáticos.
1.5) Aba " Compras " - Aqui informamos quais Fornecedores compramos esse item.
Para operações de Entrada por XML, é aqui que informamos o Código ( Chave de Produto de Parceiro ) que o Fornecedor utiliza, para ser referenciado com o cadastro do Sistema.
1.6) Aba " Parceiro de Negócios " - aqui podemos adicionar informações que são coletadas de Cliente / Fornecedores, para consultas futuras.
1.7) Aba " Preço " - são as Listas de Preço que esse Produto está incluído para Transações.
1.8) Aba " Contabilidade " - define os padrões a serem usados ao gerar transações contábeis para pedidos e faturas que envolvam este produto.
1.9) Aba " Transações " - mostra as transações que tem sido processadas para este produto.
1.10) Aba " Armazenagem " - nos mostra os Localizadores que este Produto está armazenado.
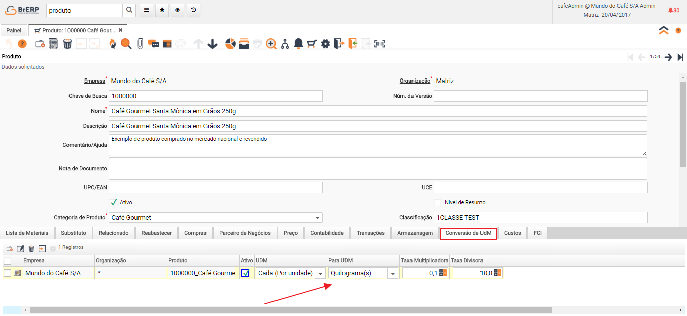
1.11) Aba " Conversão de UdM " - utilizado para criar configurações, para conversão automática de unidades de medidas.

1.12) Aba " Custo " - nos fornece informações de custo do produto.
