Alterar número e série NF-e

Série NF-e
A série da NFe é um número sequencial que define a numeração da nota, e no caso de empresas que utilizam mais de uma série facilita a identificação do grupo de notas a que pertence tal série
Dessa forma a série da nota serve para controle das emissões e identificação do modo de emissão. Quando instituída a NFe por meio do Ajuste SINIEF 07/05 só era permitida a utilização de uma série por vez sendo iniciada pela de número 1.
Depois, com o Ajuste SINIEF 08/09 abriu-se a possibilidade de números de séries distintos ao mesmo tempo para a emissão.
A numeração de série da NFe deve ser sequencial e crescente para que se tenha um controle eficaz das emissões.
Caso haja a necessidade de alterar a mesma, deve-se seguir os seguintes passos:
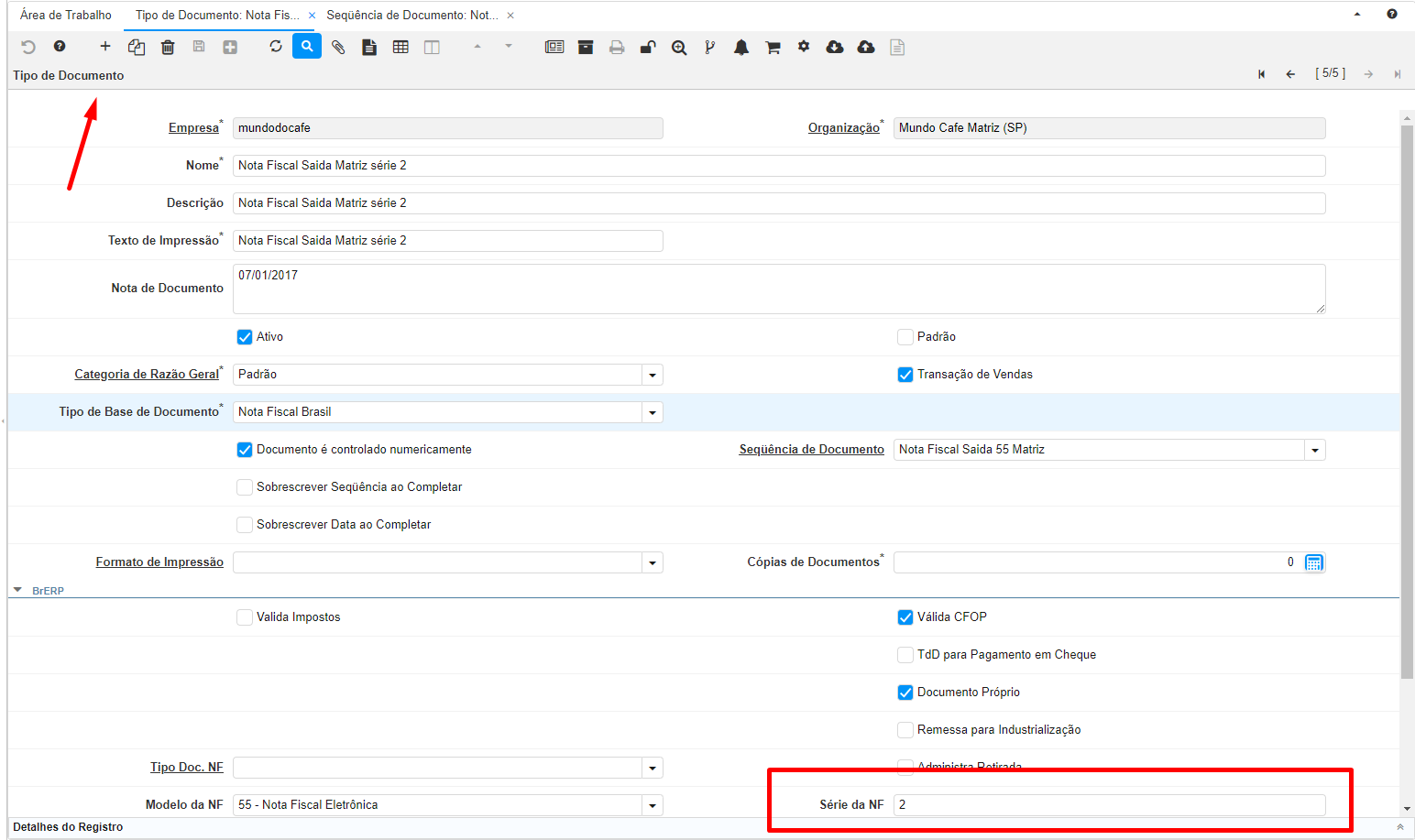
- Acessar a janela Tipo de Documento, navegar até o registro e alterar o mesmo no campo Série da NF.

Número da NF-e
A legislação é bastante clara: essa sequência precisa ser respeitada e não pode haver nenhuma lacuna na numeração.
Porém caso ocorra de que uma NF-e seja emitida fora do sistema utilizando o emissor do Governo será necessário o ajuste da Sequência de Documento, deve-se seguir os seguintes passos:
- Acessar a janela **Sequência de Documento, navegar até o registro referente e alterar o mesmo no campo **Próximo Número.
